

Channel Letters are one of the cheapest ways to attract attention at storefronts all over the world. Their production has become pretty streamlined over the years, so they're real simple things... The challenge is the actual real world part—getting them installed!

The very first node in the chain is where the text input from the modifier gets processed (the end result of which is just a flat 2D mesh, which basically becomes the back piece). We can generate everything we need from it, so we take care of any scaling and positioning needs before doing so.
To make the returns, we can extrude forward from the back pieces to generate both the returns and the faces together, which we can separate into two separate meshes by isolating the sides from the top/bottom. Making the trim is similar to this extrusion, (and hopefully I can provide an updated version soon) so I wont go over it here.

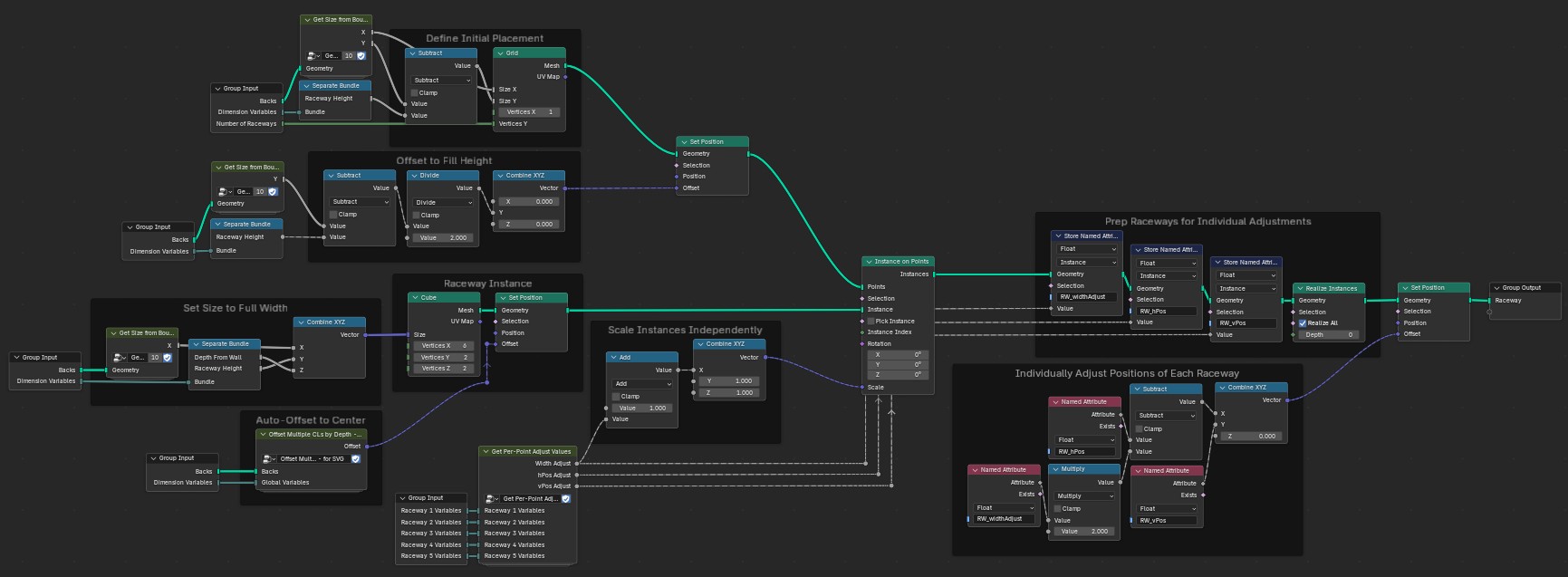
An issue that became apparent with some logo lockups when I was making the SVG modifier lied in the vertical stacking of text. How do you procedurally generate a raceway for each (if any!) line of text?
My answer: just generate up to 5 raceways and expose the position and size controls to the modifier for manual placement.
I'm sure if you knew what you were doing (or used a newer version of Blender(5.1 is already in Beta)) you could do it recursively and sample the mesh to guess optimal placement, but I just wired up a'bunch'a switch nodes... and it seems to work!


So each generated raceway(s) can be individually controlled by assigning them Named Attributes at the end of the node tree, then using those Named Attributes to control certain aspects of the new meshes that we "instantiate," at the time we generate them.
For instance, to generate multiple raceways, we first need to define what it is we want to generate, determine how many copies to make, determine where to put them, and expose position and scale controls to be independently adjusted at runtime from the modifier tab.
The actual last step is to apply materials and color overrides to said materials, but by that point, all the geometry has been generated.